选公办还是选国际校?
王金平宣布访陆祭祖:共同血脉不因族群党派改变
华为董事会首席秘书:任正非只有否决权 而非决定权
英国能够也应该与华为合作建设5G网络
Letme一打二反杀,操作重回MSI巅峰,RNG夏季赛稳了?
涉案2.3亿!流浪地球等8部春节档电影被盗版案告破
11个月的女儿肝脏硬化 29岁妈妈义无反顾捐肝
夺冠后马龙大喊的这句英文冲上热搜第一 网友留言亮了
杨幂《快本》上班可爱营业 对粉丝甜笑比心
中国式相亲背后:讲户口、讲房产,就是不要讲感情
一份年报三次“变脸”,5G时代来临北讯集团却亏得找不北
爸爸开网约车,10岁女儿写纸条“求包容”暖哭网友
西甲-贝尔丢单刀 皇马负垫底队
TV When Away 专注于帮助外籍人士访问英国的内容。
走深走实 行稳致远(钟声)
您可以购买每季度、6 个月或每年的期限,以节省每月的价格。
王思聪质押大连合兴投资157.2万股股权
您还可以从 iOS 和 Android 设备进行连接。
是否恢复冥王星“行星”地位?天文学家将进行辩论
您可以使用该服务访问 Netflix、Hulu 和 BBC iPlayer 等网站。
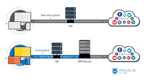
无论您使用电脑、智能手机还是平板电脑,都可以连接到互联网。但是,某些Internet站点会阻止对已知VPN技术的访问,以防止绕过其地理限制。这意味着他们没有您的个人或付款信息。
9000元宠物鸡被偷走,找到时已被拔毛准备下锅主人当场崩溃
陕西秦岭别墅拆了 它的支脉骊山又隐现别墅群
毫不费力地在WiFi状态下保持安全。